Module Hardware Computer

If you are looking for Module Hardware Computer you've come to the right place. We have 27 images about Module Hardware Computer including images, pictures, photos, wallpapers, and more. In these page, we also have variety of images available. Such as png, jpg, animated gifs, pic art, logo, black and white, transparent, etc.

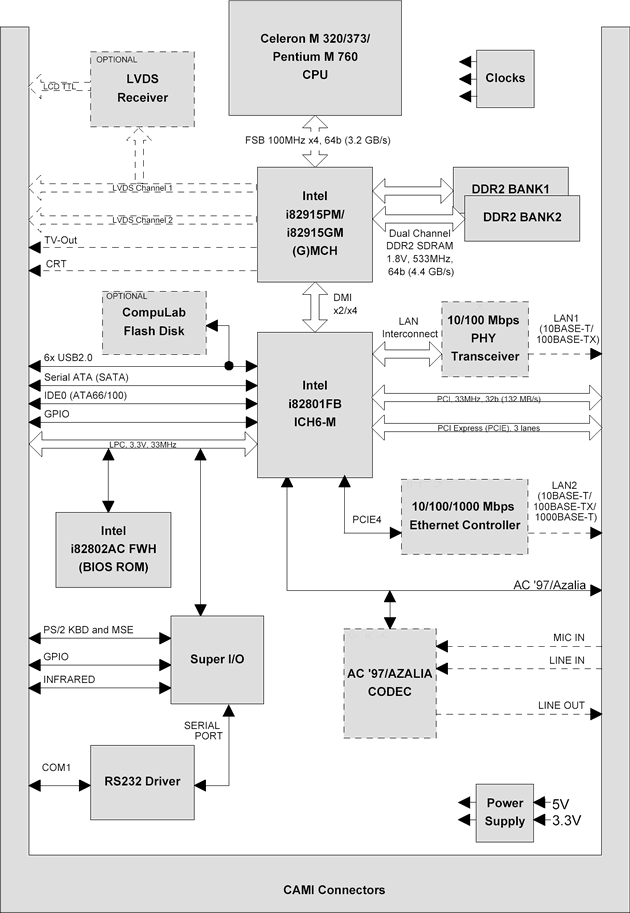
module  hardware computer system components

Not only Module Hardware Computer, you could also find another pics such as Input/Output Devices, Hard Drive, Cheat Sheet, Parts Diagram, Clip Art, Different Types, Desktop Wallpaper, Input Devices, What is, Wallpaper 4K, Storage Devices, Mind Map, Cartoon Background, Modern Age, Labeled, Examples, Technician, Banner, All Types, Components Motherboard, Infographic, Parts Motherboards, Components Functions, and Assemble.

module  hardware computer system components 746×526

module hardware computer system components

View Image
More Like This

computer hardware module  scientific diagram 850×641

computer hardware module scientific diagram

View Image
More Like This

hardware module computersystemtechnician 1280×800

hardware module computersystemtechnician

View Image
More Like This

module  computer hardware software 768×1024

module computer hardware software

View Image
More Like This

hardware module structure  scientific diagram 850×476

hardware module structure scientific diagram

View Image
More Like This

snapshot  hardware module  scientific diagram 621×549

snapshot hardware module scientific diagram

View Image
More Like This

computer hardware module  printer computing computer data 768×1024

computer hardware module printer computing computer data

View Image
More Like This

computing hardware module  scientific diagram 487×487

computing hardware module scientific diagram

View Image
More Like This

module  hardware 926×520

module hardware

View Image
More Like This

system hardware module design  scientific diagram 691×503

system hardware module design scientific diagram

View Image
More Like This

student hardware module  scientific diagram 850×474

student hardware module scientific diagram

View Image
More Like This

design  hardware module  scientific diagram 445×445

design hardware module scientific diagram

View Image
More Like This

hardware module   system  scientific diagram 675×422

hardware module system scientific diagram

View Image
More Like This

hardware module gamba labs 800×700

hardware module gamba labs

View Image
More Like This

architecture   hardware module  scientific diagram 320×320

architecture hardware module scientific diagram

View Image
More Like This

computer module integration images    freepik 626×351

computer module integration images freepik

View Image
More Like This

computer module   richard brundage blog 630×913

computer module richard brundage blog

View Image
More Like This

system hardware module  scientific diagram 320×320

system hardware module scientific diagram

View Image
More Like This

desktop computer module  dominic johnson blog 1600×1200

desktop computer module dominic johnson blog

View Image
More Like This

hardware module design overview  scientific diagram 850×1155

hardware module design overview scientific diagram

View Image
More Like This

computer module  res stock photography  images alamy 1300×953

computer module res stock photography images alamy

View Image
More Like This

general description   hardware module  high quality 850×509

general description hardware module high quality

View Image
More Like This

computer hardware introduction ay infotechgh 920×920

computer hardware introduction ay infotechgh

View Image
More Like This

detailed description  hardware module  scientific diagram 467×241

detailed description hardware module scientific diagram

View Image
More Like This

hardware module  proposed system  scientific diagram 850×581

hardware module proposed system scientific diagram

View Image
More Like This

hardware security module hsm  embedded devices inspiro 1024×768

hardware security module hsm embedded devices inspiro

View Image
More Like This

basic knowledge  computer hardware kuu tech 1200×915

basic knowledge computer hardware kuu tech

View Image
More Like This

Don't forget to bookmark Module Hardware Computer using Ctrl + D (PC) or Command + D (macos). If you are using mobile phone, you could also use menu drawer from browser. Whether it's Windows, Mac, iOs or Android, you will be able to download the images using download button.

Search Results for: Module Hardware Computer

Maaf, tidak ada yang cocok pencarian Anda. Silahkan coba lagi dengan kata kunci yang berbeda.